登录官网https://www.niucloud.com/,购买产品,即可获得授权码
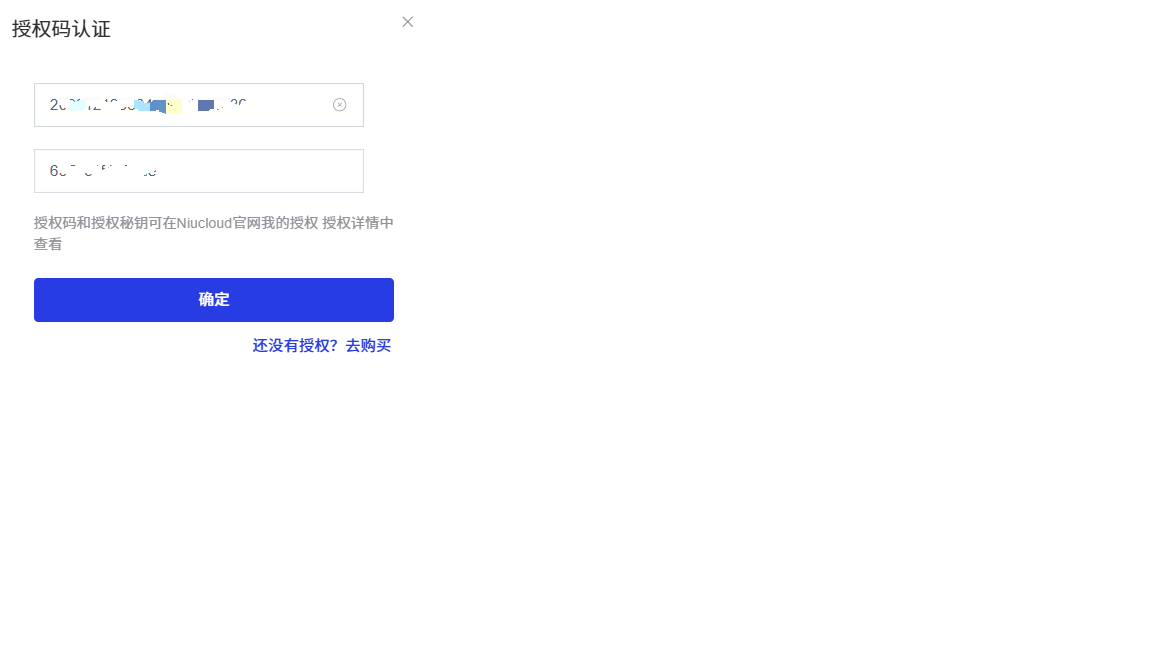
在后台开发 → 授权信息处绑定授权码
授权绑定后,在开发 → 插件管理 → 已购买中就会出现在官网购买的应用
点击下载插件,下载成功后可直接安装应用/插件
特别说明:如果你的插件来源不是官方购买的,比如自己开发的或者从别人手里拷贝过来的,那么就不需要上面得绑定授权码流程!!!