- 📖 序言
- 🚀 本地开发部署
- 🖥️ 服务器部署
- 📝 项目启动流程
- 📁 项目目录结构
- ☕ java 服务端
- 🎛️ 管理端前端
- 📱 手机端前端
- 🌐 web 端前端
- 🔧 代码生成器
- 🔌 API 接口
- 📦 插件开发
- ⚙️ 功能配置
授权购买与绑定
niucloud 支持多应用多站点,一套系统支持多个应用,同时单个站点也可以使用多个应用进行部署,无论你是终端用户还是开发者都可以根据需求从官方购买合适的应用或者插件,同时不影响自己的业务进行扩展,真正实现系统的生态化建设,如果你是开发者,可以根据自己擅长的业务开发特定的业务系统,然后上传到官方,实现个人创业目的。
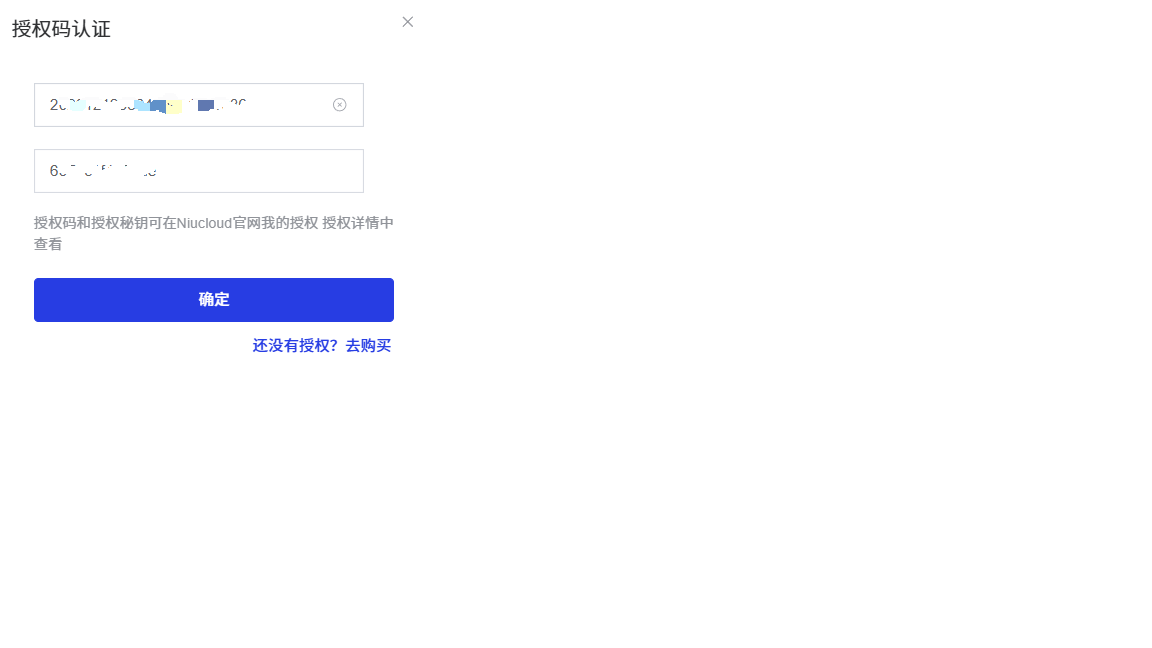
登录官网https://www.niucloud.com/,购买产品,即可获得授权码
在后台授权信息处绑定授权码

授权绑定后,在框架中已购买应用中就会出现在官网购买的应用
点击下载插件,下载成功后可直接安装应用/插件
特别说明:如果你的插件来源不是官方购买的,比如自己开发的或者从别人手里拷贝过来的,那么就不需要上面得绑定授权码流程!!!