- 🏠 简介
- 🔌 api接口
-
🔧 插件开发
- 介绍
- 插件优势
- 新建插件
- 技术栈
- 插件开发规范
- 插件目录结构
- model 层开发
- service 层开发
- api 接口开发
- menu 菜单开发
-
event 事件钩子开发
- 开发指南
- 常用事件
- SiteInit 站点初始化事件
- AddSiteAfter 站点创建后事件
- MemberRegister 会员注册后事件
- MemberLogin 会员登录后事件
- PayCreate 支付创建事件
- PaySuccess 支付成功事件
- RefundSuccess 退款成功事件
- TransferSuccess 转账成功事件
- BottomNavigation 底部导航事件
- NoticeData 消息模板数据内容事件
- GetQrcodeOfChannel 创建二维码事件
- ExportDataType 导出数据类型事件
- ExportData 导出数据源事件
- GetPosterType 海报类型事件
- GetPosterData 海报数据事件
- ShowCustomer 应用管理加载事件
- GetWechatTransferTradeScene 微信支付转账场景事件
- ThemeColor 主题风格事件
- initWap 手机端初始化加载事件
- dict 数据字典开发
- layout 自定义布局开发
- job 消息队列和计划任务开发
- notice 消息发送开发
- printer 小票打印模板开发
- export 数据导出开发
- diy 自定义组件/页面装修开发
- diy 自定义表单组件开发
- poster 自定义海报开发
- icon 引入图标
- 支付方式开发
- upgrade 插件版本升级
- 打包插件
- 授权信息变更回调通知
- 官网上架
- 📝 二次开发须知
- 👨💻 二次开发指导
-
🎬 二次开发应用插件视频教程
- 二次开发安装视频教程
- 准备工作与创建插件
- 插件目录整体说明
- 插件admin目录
- 插件app目录说明(adminapi、api、验证器)
- 插件app目录(dict、job)
- 插件app目录说明(lang、listener)
- 插件app目录说明(model、service)
- 插件uniapp目录说明
- 插件开发之后台功能开发(代码生成器)
- 插件开发之uniapp功能开发(api)第一节
- 插件开发之uniapp功能开发(api)第二节
- 插件开发之uniapp功能开发(api)第三节
- 插件安装与打包原理
- 消息队列开发
- 计划任务开发
- DIY组件和自定义页面装修开发
- 支付接口开发
- 插件升级包打包流程以及云编译功能
member 会员开发
用于会员开发:会员账户类型、会员等级权益、会员签到礼包、会员成长值规则、会员积分规则等
文件位置

account_change_type.php 会员账户类型开发
开发者可以根据插件业务需求,定义会员账户类型,用来区分账户的变动逻辑
注意:文件名称必须是account_change_type.php,框架会寻找所有插件下的这个文件,进行加载

benefits.php 会员等级权益开发
会员等级权益内容可以根据自身业务需求进行扩展
注意:文件名称必须是benefits.php,框架会寻找所有插件下的这个文件,进行加载

gift.php 会员签到礼包开发
签到活动中可以设置奖励内容,开发者可以根据自身业务需求进行扩展
注意:文件名称必须是gift.php,框架会寻找所有插件下的这个文件,进行加载

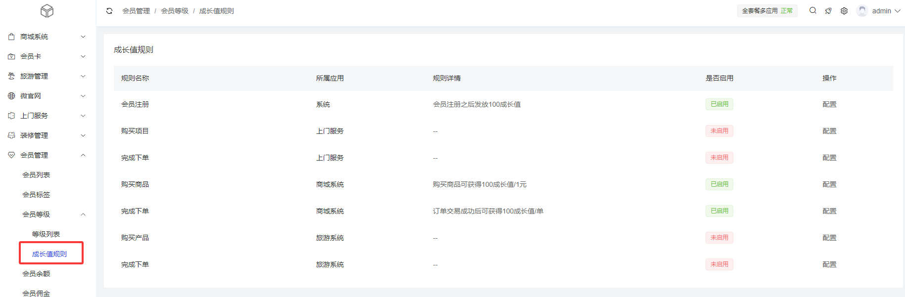
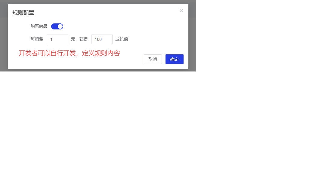
growth_rule.php 会员成长值规则开发
开发者可以根据自身业务需求,进行会员成长值规则的扩展开发
注意:文件名称必须是growth_rule.php,框架会寻找所有插件下的这个文件,进行加载

point_rule.php 会员积分规则开发
开发者可以根据自身业务需求,进行会员积分规则的扩展开发
注意:文件名称必须是point_rule.php,框架会寻找所有插件下的这个文件,进行加载
