满减送
一、功能介绍
商家可以通过设置消费门槛(满N元/N件)和对应的优惠内容(金额优惠/包邮等形式),激励消费者提高订单金额,提升店铺销售额。
二、操作流程
应用管理 >应用列表 >满减送

三、功能说明
1. 添加满减送活动

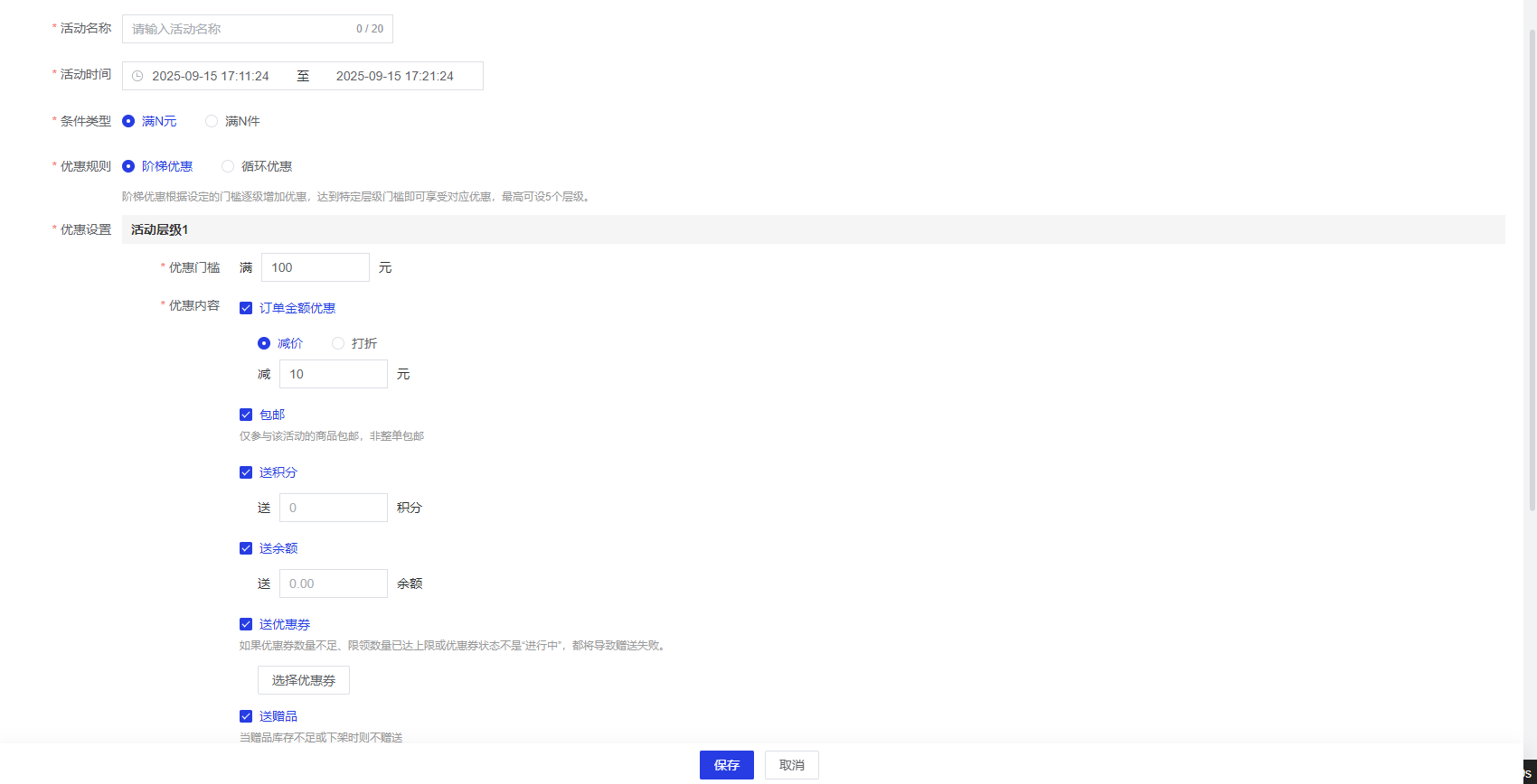
活动名称:设置本次活动的名称,在前台展示
活动时间·:设置本次活动的时间
条件类型:支持“满N元减”和“满N件减
优惠规则:
① 阶梯优惠:阶梯优惠根据设定的门槛逐级增加优惠,达到特定层级门槛即可享受对应优惠,最高可设5个层级 ② 循环优惠:循环优惠指每次达到门槛即获赠一次优惠,无次数上限,需合理设置门槛
优惠设置(活动层级设置):
- 优惠门槛:设置满N元/满N件的门槛
- 订单金额优惠:
- 减价:【减 * 元】满足优惠条件时,订单会自动优惠的金额。
- 打折:【打 * 折】满足优惠条件时,会在订单金额的基础上享受的折扣。
- 包邮:仅参与该活动的商品包邮,非整单包邮
- 送积分:可自定义设置积分数量
- 送余额:可自定义设置余额
- 送优惠券:可自定义选择优惠券(如果优惠券数量不足、限领数量已达上限或优惠券状态不是“进行中”,都将导致赠送失败。)
- 送赠品:可自定义选择赠品、赠品数量(当赠品库存不足或下架时则不赠送)
活动对象:支持选择所有会员/指定会员等级/指定会员标签
参与商品:支持选择全部商品/指定商品参与/指定商品不参与
备注:活动相关的说备注信息,不超过500个字符。
2. 编辑满减送活动
除【条件类型】、【优惠规则】、【优惠设置】外,其余字段均可编辑。

3.查看满减送活动详情
点击【查看】按钮,即可查看活动的详细信息,包括活动基本信息以及参与活动会员信息(点击会员头像即可查看该会员详情)。

4.批量操作
- 批量删除:选中多个满减送活动,点击【批量删除】按钮,批量删除选中的满减送活动
- 针对未开始、已结束、已关闭的满减送活动

- 批量关闭:选中多个满减送活动,点击【批量关闭】按钮,批量关闭选中的满减送活动
- 针对进行中的满减送活动
