顺手买活动列表及设置
一、活动说明
顺手买活动是一种促进用户额外购买的营销工具,商家可以设置推荐商品,当用户订单金额达到设定门槛时,在结算页面展示推荐商品,引导用户增加购买,提升客单价和销售额。
二、活动展示

三、功能说明
活动列表
1.操作流程
应用管理 > 应用列表 > 顺手买一件 > 活动列表
2.添加活动
基础信息:
- 活动名称:设置顺手买活动的名称,用于在活动列表中标识不同的活动。
- 活动时间:设置活动的开始时间和结束时间,活动将在设定的时间段内生效。
- 展示门槛:设置订单金额门槛,当用户订单金额达到设置门槛价格后,待付款订单页面会展示顺买商品列表。
- 推荐类型:可选择「选择主商品」或「选择商品分类」两种方式,用于确定推荐商品的来源。
- 选择主商品:购买包含主商品时,待付款订单将会展示顺手买商品
- 选择商品分类:顺手买商品只能配置该分类下的商品,购买商品属于该分类时,展示顺手买商品
- 顺买商品:支持通过商品名称搜索和筛选推荐的顺买商品

设置优惠:
-
支持设置顺买价和限购数量
- 注意:当购买数量超过限购数量时,超出部分将按照正常价格(即原价或会员价)进行结算。下次购买时,系统将不再显示已超出限购额度的商品。若限购数量为0,则表示该商品不限购
- 若存在多个商品,支持批量设置
3.编辑活动
同【添加活动】,除展示门槛、推荐类型外,所有项均可编辑

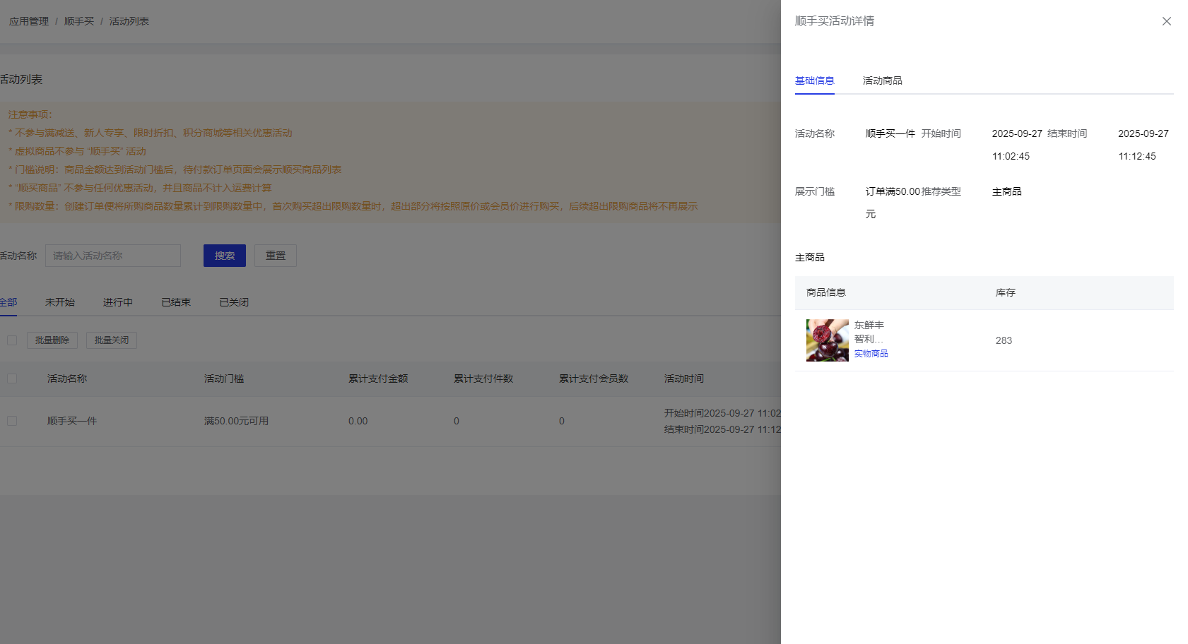
4.查看详情
点击【详情】按钮,可查看该活动的详细信息,包括基础信息、活动商品等信息

5.批量操作
- 支持对未开始/已结束 /已关闭活动进行批量删除操作
- 支持对进行中活动进行批量关闭操作
