- 🏠 简介
- 📥 源码下载
- 🚀 安装指南
- 🔧 niucloud (服务端)
- 🖥️ admin (后台管理端)
- 📱 uni-app(手机端前端)
- 🌐 web端(PC前端)
- ⚙️ 代码生成器
- ⚙️ 配置手册
- 📚 使用手册
- 🔄 版本更新
-
❓ 常见问题
- 服务器问题
- 安装问题
- 使用问题
- 版本问题
-
其他问题
- 怎么添加菜单,添加了菜单不出现怎么回事
- 站点site端(租户端、商家端)和saas管理端(平台端)究竟啥意思,有啥区别
- 框架中是有订单表order,假如开发一个商城插件,请问商城的订单数据是不是重新搞一个订单表shop_order
- 有些支付平台是绑定回调唯一网址或目录,如果有几个开发者开发插件都有支付那这块怎么解决?
- 站点过期,可以登录,这样对吗?
- 计划任务怎么启动啊
- Git多分支开发,切换分支
- 安装应用出现is_dir()报错处理方案
- 绑定授权时出现“请求来源产品与授权产品不一致”解决方案
- “未找到admin源码所在目录”的解决方案
- 页面装修本地开发环境配置
- 接口请求错误处理方案
- 未获取到授权信息问题处理方案
- 腾讯地图配置
- 请求超时问题处理方案
- 下载应用时提示找不到zip解决方案
- 怎么关闭开发调试模式
- 获取数据失败问题处理方案
- 框架安装后,访问域名无法进入admin端(多数发生在本地)
- 底部导航失效问题
- 开放平台小程序审核通过发布失败问题
- 先升级插件后升级框架,导致云编译报debounce的错误
- 微信公众号自动回复不通
- 如何修改访问域名默认跳转端口
- 插件与框架的版本兼容问题处理方案
- 升级提示mkdir()处理方案
- 云编译时node.js内存不足导致内存溢出处理方案
- 报错Allowed memory size of ** bytes exhausted (tried to allocate ** bytes)处理方法
- Mysql修改sql_mode模式
- 框架1.0.2之前升级最新版错误Undefined array key "content"
- 安装插件提示不适配框架版本的处理
授权绑定
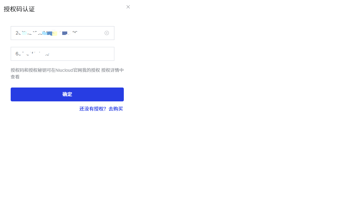
授权购买以及授权绑定
1、登录官方https://www.niucloud.com/,购买产品,即可获得授权码
2、在后台授权信息处绑定授权码

3、授权绑定后,在框架中已购买应用中就会出现在官网购买的应用
4、点击下载插件,下载成功后可直接安装应用/插件
特别说明:如果你的插件来源不是官方购买的,比如自己开发的或者从别人手里拷贝过来的,那么就不需要上面得绑定授权码流程!!!