- 🏠 简介
- 📥 源码下载
- 🚀 安装指南
- 🔧 niucloud (服务端)
- 🖥️ admin (后台管理端)
- 📱 uni-app(手机端前端)
- 🌐 web端(PC前端)
- ⚙️ 代码生成器
- ⚙️ 配置手册
- 📚 使用手册
- 🔄 版本更新
-
❓ 常见问题
- 服务器问题
- 安装问题
- 使用问题
- 版本问题
-
其他问题
- 怎么添加菜单,添加了菜单不出现怎么回事
- 站点site端(租户端、商家端)和saas管理端(平台端)究竟啥意思,有啥区别
- 框架中是有订单表order,假如开发一个商城插件,请问商城的订单数据是不是重新搞一个订单表shop_order
- 有些支付平台是绑定回调唯一网址或目录,如果有几个开发者开发插件都有支付那这块怎么解决?
- 站点过期,可以登录,这样对吗?
- 计划任务怎么启动啊
- Git多分支开发,切换分支
- 安装应用出现is_dir()报错处理方案
- 绑定授权时出现“请求来源产品与授权产品不一致”解决方案
- “未找到admin源码所在目录”的解决方案
- 页面装修本地开发环境配置
- 接口请求错误处理方案
- 未获取到授权信息问题处理方案
- 腾讯地图配置
- 请求超时问题处理方案
- 下载应用时提示找不到zip解决方案
- 怎么关闭开发调试模式
- 获取数据失败问题处理方案
- 框架安装后,访问域名无法进入admin端(多数发生在本地)
- 底部导航失效问题
- 开放平台小程序审核通过发布失败问题
- 先升级插件后升级框架,导致云编译报debounce的错误
- 微信公众号自动回复不通
- 如何修改访问域名默认跳转端口
- 插件与框架的版本兼容问题处理方案
- 升级提示mkdir()处理方案
- 云编译时node.js内存不足导致内存溢出处理方案
- 报错Allowed memory size of ** bytes exhausted (tried to allocate ** bytes)处理方法
- Mysql修改sql_mode模式
- 框架1.0.2之前升级最新版错误Undefined array key "content"
- 安装插件提示不适配框架版本的处理
计划任务
该功能用于查看、编辑、删除、执行计划任务以及查看任务执行日志。
功能概述

查看计划任务列表
功能说明:查看系统中所有计划任务的基本信息和状态。
操作步骤:
-
进入计划任务页面,即可查看所有计划任务的Key、名称、任务周期和任务状态。
-
可以使用搜索框和状态筛选来查找特定任务。
编辑计划任务

操作步骤:
-
在任务列表中找到需要编辑的任务,点击其操作列中的"编辑"按钮。
-
在弹出的编辑任务对话框中,修改任务配置:
-
选择任务模板
-
设置任务周期
-
选择是否启用任务
-
-
点击"确定"按钮保存修改。
-
根据页面顶部提示,使用命令
php think workerman重启以使修改生效。
删除计划任务
删除不需要的计划任务。
操作步骤:
-
在任务列表中找到需要删除的任务,点击其操作列中的"删除"按钮
-
系统提示确认后,点击”确定“按钮删除。
-
根据页面顶部提示,使用命令
php think workerman重启以使修改生效。
执行一次任务
立即执行一次计划任务,不等待任务周期。
操作步骤:
-
在任务列表中找到需要立即执行的任务,点击其操作列中的"更多"按钮。
-
在下拉菜单中选择"执行一次"。
-
系统将立即执行该任务。
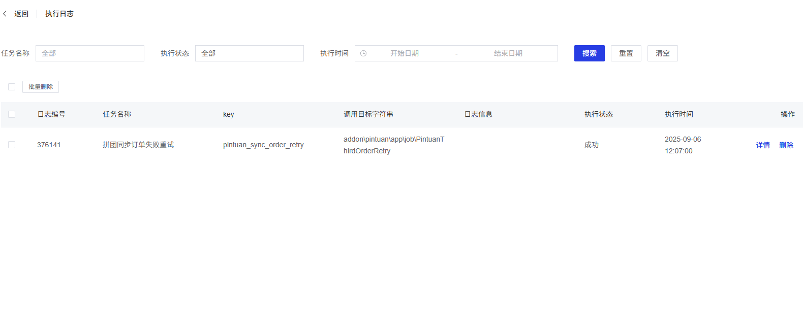
查看执行日志

操作步骤:
-
在任务列表中找到需要查看日志的任务,点击其操作列中的"更多"按钮。
-
在下拉菜单中选择"执行日志"。
-
进入执行日志页面,可以查看该任务的所有执行记录。
-
在执行日志页面,可以通过以下方式筛选和搜索日志:
-
任务名称
-
执行状态
-
执行时间范围
-
搜索
-
重置
-
清空
-
-
在执行日志列表中,可以查看每条记录的:
-
日志编号
-
任务名称
-
Key
-
调用目标字符串
-
日志信息
-
执行状态(成功/失败)
-
执行时间
-
-
可以点击每条记录的"详情"按钮查看执行详情,或点击"删除"按钮删除该条日志。
-
可以通过勾选多条记录,点击"批量删除"按钮删除多条日志。
添加任务
添加新的计划任务。
操作步骤:
-
点击页面顶部的"添加任务"按钮,弹出新建任务对话框。
-
在对话框中,配置新任务的模板、执行周期和启用状态。
重置计划任务
重置所有计划任务到系统默认状态。 操作步骤:
-
点击页面顶部的"重置计划任务"按钮。
-
系统提示确认后,点击"确定"按钮。
-
根据页面顶部提示,使用命令
php think workerman重启以使修改生效。