- 🏠 简介
- 📥 源码下载
- 🚀 安装指南
- 🔧 niucloud (服务端)
- 🖥️ admin (后台管理端)
- 📱 uni-app(手机端前端)
- 🌐 web端(PC前端)
- ⚙️ 代码生成器
- ⚙️ 配置手册
- 📚 使用手册
- 🔄 版本更新
-
❓ 常见问题
- 配置问题
- 服务器问题
- 安装升级问题
- 使用问题
- 版本问题
- 二开问题
- 问题修复
-
其他问题
- 站点site端(租户端、商家端)和saas管理端(平台端)究竟啥意思,有啥区别
- 框架中是有订单表order,假如开发一个商城插件,请问商城的订单数据是不是重新搞一个订单表shop_order
- 有些支付平台是绑定回调唯一网址或目录,如果有几个开发者开发插件都有支付那这块怎么解决?
- 站点过期,可以登录,这样对吗?
- 计划任务怎么启动啊
- Git多分支开发,切换分支
- 未获取到授权信息问题处理方案
- 下载应用时提示找不到zip解决方案
- 获取数据失败问题处理方案
- 底部导航失效问题
- 开放平台小程序审核通过发布失败问题
- 插件与框架的版本兼容问题处理方案
- 框架1.0.2之前升级最新版错误Undefined array key "content"
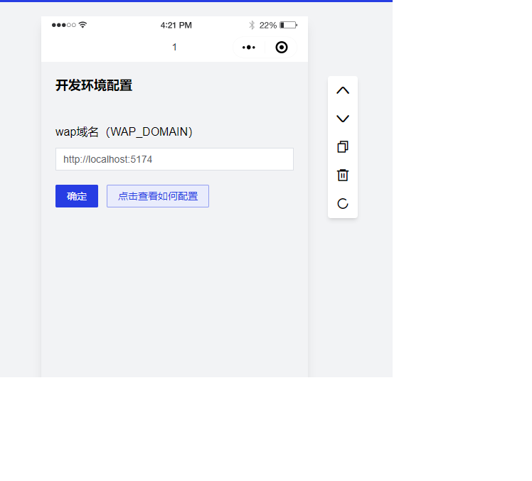
页面装修本地开发环境配置
问题:
在本地开发中,搭建好系统后,在进入应用站点中,手机端装修页面会出现让配置网站域名的问题

解决办法:
打开 uni-app 下的 .env.development 配置文件
填写配置文件中的 api 请求地址和图片服务器地址(注意:api 请求地址中最后面的 api 不可丢失,如果有伪静态那么不需要写中间的 index.php,如果没有伪静态那么就需要加上中间的 index.php)
填写好配置文件后,开始执行编译命令。先在指定目录下执行命令,编译 h5
编译完成后,将地址填写到页面装修域名配置中,不需要写后面的 wap(例如:http://localhost:5174)
刷新后,装修页面就可以正常显示了