目录
- 介绍
- 宝塔安装部署(推荐)
- 本地安装部署
- 开发环境安装部署
- 后台配置
-
常见问题处理
- 一、小程序隐私政策设置
- 二、开启、关闭开发者模式
- 三、数据库模式修改 sql-mode
- 四、开放平台必须要配置吗
- 五、公众号配置服务器提示token失败
- 六、登录页广告图的修改
- 七、站点名称的修改
- 八、长方形Logo的修改
- 九、小程序接口申请
- 十、升级版本失败后如何回退版本数据
- 十一、如何修改访问域名默认跳转端口
- 十二、装修时修改商品展示个数
- 十三、运行内存太小导致的报错处理
- 十四、h5上传配置完成本地仍显示无法访问此页面
- 十五、本地phpstudy部署,访问域名/admin 、域名/wap无法自动跳转对应首页问题
- 十六、自动消息回复不通问题
- 十七、云编译报错处理方式
- 十八、单商户V6升级报错问题
- 十九、升级后预览海报报错问题处理
- 二十、安装时创建积分首页标识格式错误问题处理
- 二十一、云编译报ssl证书错误的处理方案
- 二十二、升级提示mkdir()处理方案
- 二十三、配置了伪静态仍提示接口请求错误,请检查VIE_APP_BASE_URL参数配置或者伪静态配置
- 二十四、报错Allowed memory size of ** bytes exhausted (tried to allocate ** bytes)处理方法
- 二十五、升级/云编译目录读写权限状态不通过如何处理
- 二十六、汇付支付提示暂未开通延时入账权限问题
- 二十七.卸载应用插件编译报错问题处理
- 二十八、安装/升级过程中提示"502 Bad Gateway"问题解决
- 二十九、小程序订单发货管理
- 三十、修改ico图标
- 三十一、安装插件提示不适配框架版本的处理
- 二开指导手册
公众号配置
1.公众号配置需点开--渠道管理--微信公众号--点击配置
2.输入配置信息,单击保存即可配置完成
2.1公众号信息配置
登录微信开发者平台https://developers.weixin.qq.com/platform
选择我的业务与服务,下拉选择服务号
将下图的公众号名称和原始ID粘贴到后台

2.2公众号开发信息
将下图的粘贴AppID到后台的开发者ID,AppSecret粘贴到后台的开发者密码

2.3消息推送配置
将URL粘贴到微信开发者平台的URL里
注意:消息推送token验证,需要后台保存后再去微信公众平台验证保存

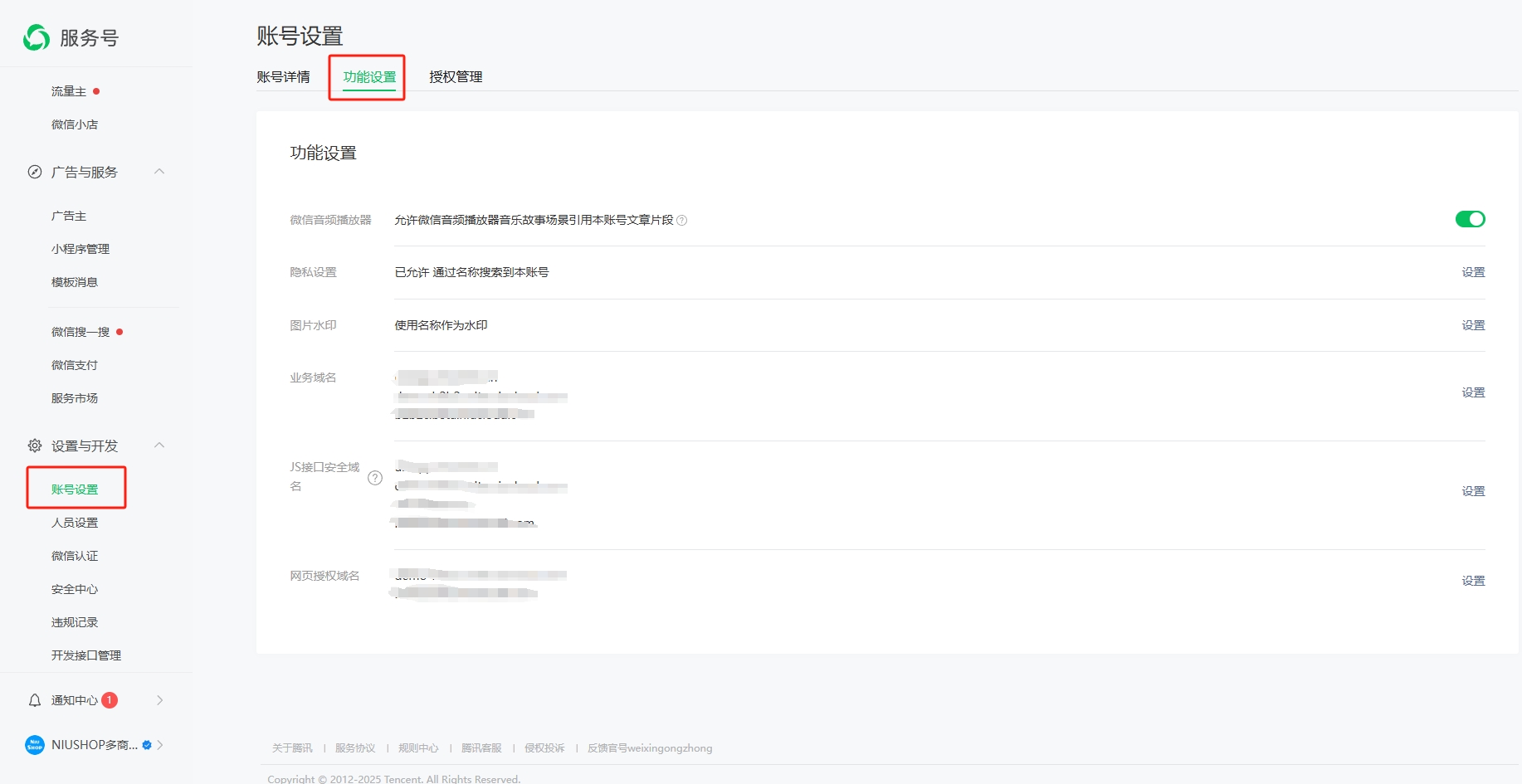
2.4功能设置
注意:功能设置中的**业务域名**、**JS接口安全域名**、**网页授权域名**都必须在微信公众平台中设置
登录微信公众平台 (qq.com),侧边菜单选择设置与开发--账号设置--功能设置
**业务域名**、**JS接口安全域名**、**网页授权域名**分别点击设置将域名复制到此处,后点击保存即可配置成功

2.5 将8.130.66.240写进IP白名单内即可配置成功







